Script:
TABLE DEPT
-- Table: dept
-- DROP TABLE dept;
CREATE TABLE dept
(
deptno numeric(2,0) NOT NULL,
dname character varying(14),
loc character varying(13),
CONSTRAINT pk_dept PRIMARY KEY (deptno)
)
WITH (
OIDS=FALSE
);
ALTER TABLE dept
OWNER TO postgres;

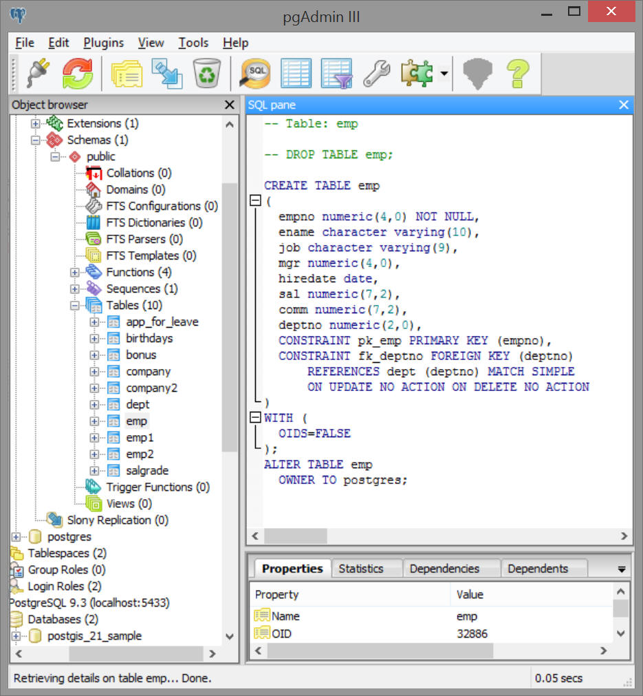
TABLE emp
-- Table: emp
-- DROP TABLE emp;
CREATE TABLE emp
(
empno numeric(4,0) NOT NULL,
ename character varying(10),
job character varying(9),
mgr numeric(4,0),
hiredate date,
sal numeric(7,2),
comm numeric(7,2),
deptno numeric(2,0),
CONSTRAINT pk_emp PRIMARY KEY (empno),
CONSTRAINT fk_deptno FOREIGN KEY (deptno)
REFERENCES dept (deptno) MATCH SIMPLE
ON UPDATE NO ACTION ON DELETE NO ACTION
)
WITH (
OIDS=FALSE
);
ALTER TABLE emp
OWNER TO postgres;

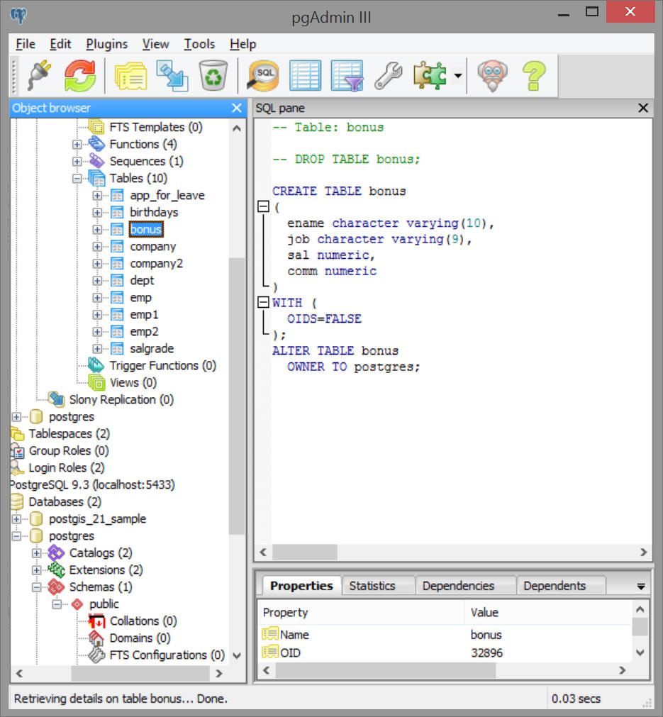
TABLE bONUS:
-- Table: bonus
-- DROP TABLE bonus;
CREATE TABLE bonus
(
ename character varying(10),
job character varying(9),
sal numeric,
comm numeric
)
WITH (
OIDS=FALSE
);
ALTER TABLE bonus
OWNER TO postgres;

TABLE SALGRADE
-- Table: salgrade
-- DROP TABLE salgrade;
CREATE TABLE salgrade
(
grade numeric,
losal numeric,
hisal numeric
)
WITH (
OIDS=FALSE
);
ALTER TABLE salgrade
OWNER TO postgres;
